- Thư viện số ANTEXT - một nền tảng thư viện số được phát triển từ 4 sinh viên Nhóm 11 lớp Lập trình hướng đối tượng. Với một số tính năng phổ biến và hữu ích, Thư viện số ANTEXT hứa hẹn sẽ là một nền tảng thư viện số có tiềm năng phát triển trong tương lai.
- Nhóm sinh viên gồm 4 thành viên:
- Ngọ Viết Thuyết
- Mai Đức Văn
- Nguyễn Văn Thịnh
- Github: https://github.com/TNoLisme
- Kiều Đức Thắng
-
Dư án app THƯ VIỆN SỐ ANTEXT là một dự án bài của môn học OOP do cô Nguyễn Thu Trang trực tiếp giảng dạy.
-
Dự án là một ứng dụng quản lý thư viện được thiết kế để giúp quản lý các tài liệu về sách, báo, tài khoản quản lý, người dùng và các thông tin liên quan một cách dễ dàng hơn.
-
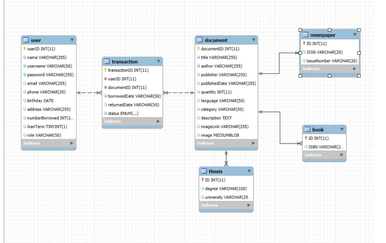
Biểu đồ lớp (Class Diagram):
✅ Đăng ký, Đăng nhập
✅ Quản lý sách, tài liệu: thêm, sửa, xóa thông tin các loại tài liệu.
✅ Quản lý người dùng: thêm, sửa, xóa, mượn các loại sách.
✅ Tìm kiếm thông tin tài liệu theo các tiêu chí: tên, tác giả, thể loại,...
✅ Giao diện thân thiện với người dùng.
- Ngôn ngữ lập trình Java.
- MySQL.
- Các thư viện hỗ trợ khác.
- IDE: Netbean
-
Clone dự án git clone https://github.com/ducvanz/BTL_OOP.git
-
Cài đặt một số thư viện hỗ trợ
- Cài đặt cơ sở dữ liệu
- Sơ đồ thiết kế cơ sở dữ liệu

- Code cơ sở dữ liệu: https://github.com/NgoVietThuyet/BigProject/commit/813613339daa1574630e965132e46fe0de4fd23b#diff-525673b172f082a4c38228fee5b07a98de7141f5153c6564a3ee929838e81056
- Chạy dự án
- Đăng nhập tài khoản
- Tài khoản quán lý
- Tên đăng nhập: thuyet
- Mật khẩu: 111111
- Tài khoản người dùng
- Tạo tài khoản theo các mục được hướng dẫn trên dự án.
- Giao diện Trang chủ -> Các trang giao diện khác.
- Ngôn ngữ lập trình Java.
- Cơ sở dữ liệu MySQL.
- Thư viện GUI (Graphical User Interface): Java Swing.
- Google Books API.
- Kênh YouTube JMaster IO: https://www.youtube.com/watch?v=QmHBWBA_w-I&list=PLsfLgp1K1xQ7dDUcjtlRQhZJxl0orbEsd
- Lập trình hướng đối tượng do cô Trang dạy (uy tín).
- File báo cáo đóng góp của mỗi thành viên nhóm 11 trong dự án: https://docs.google.com/document/d/1deQDBUQGQr3qMPy7O7aZpskxVafcZPo1GDZXmYtsFzw/edit?tab=t.0
- Ngọ Viết Thuyết : 23021730@vnu.edu.vn


