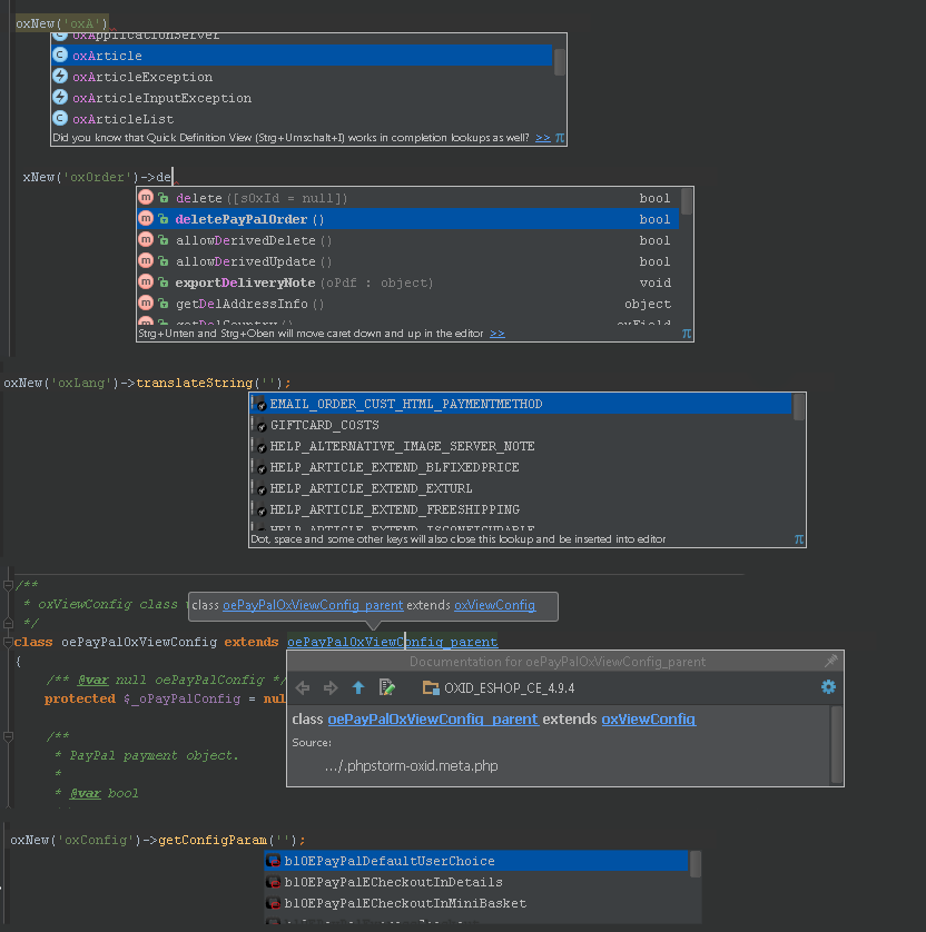
IntelliJ IDEA / PhpStorm Plugin for OXID
| Key | Value |
|---|---|
| Plugin Url | https://plugins.jetbrains.com/plugin/7853 |
| ID | de.espend.idea.oxid |
| Changelog | CHANGELOG |
- Install the plugin by going to
Settings -> Plugins -> Browse repositoriesand then search forOXID Plugin. - Enabled Symfony Plugin per project (File > Settings > Symfony Plugin )


